FCU - Uploading application with BACnet MS/TP using the Niagara controller
The article outlines how to upload an application to the iSMA-B-FCU controller with the BACnet MS/TP protocol.
The first step is to prepare a '.sab' file from a default or individual application by making a backup in the Niagara AX, which is depicted on the figure below:

Figure 1. Making a backup of the iSMA-B-FCU application in the Niagara AX environment
Next, open the station in the N4 environment, add and properly configure the BACnet MS/TP network. Discover the iSMA-B-FCU controller and search for the 'File' type object in the 'iSMA-B-FCU\Config' folder.

Figure 2. The"Bacnet Config Manager" view with the 'File' type object added
Then, go to "Platform->File Transfer Client" and search for the 'app.sab' file, previously unzipped from the iSMA-B-FCU:

Figure 3. The "app.sab" file in the "File Transfer Client" window
Go to "Platform->Remote File System->User Home" and open the 'Directory List' view. Drag& drop the 'app.sab' file to the folder in "Station->Files".

Figure 4. Moving the 'app.sab' file to the Niagara station's files
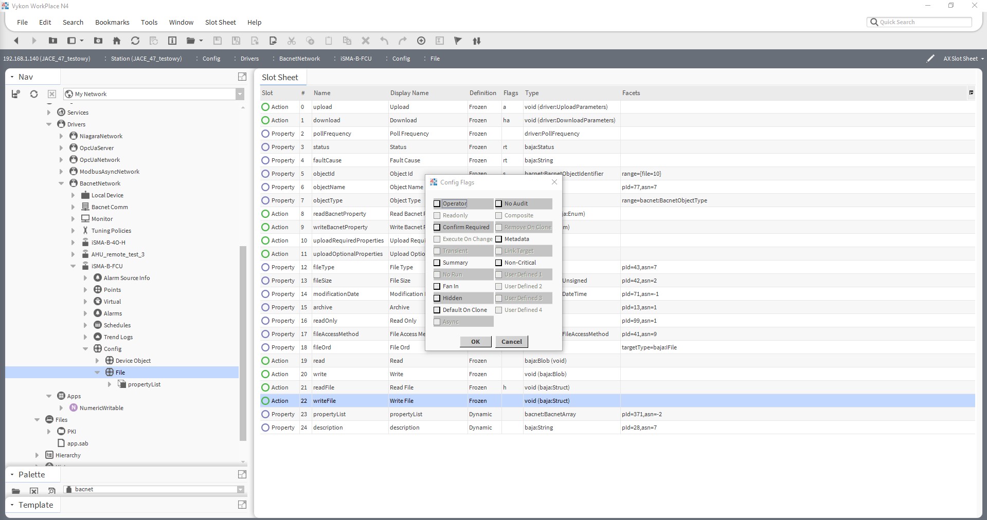
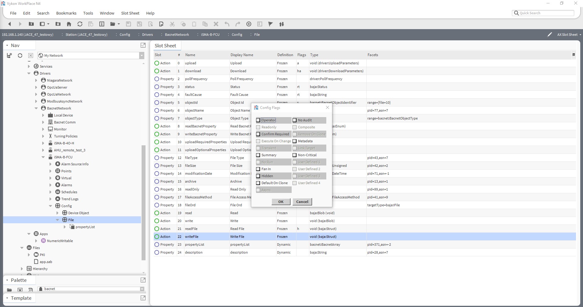
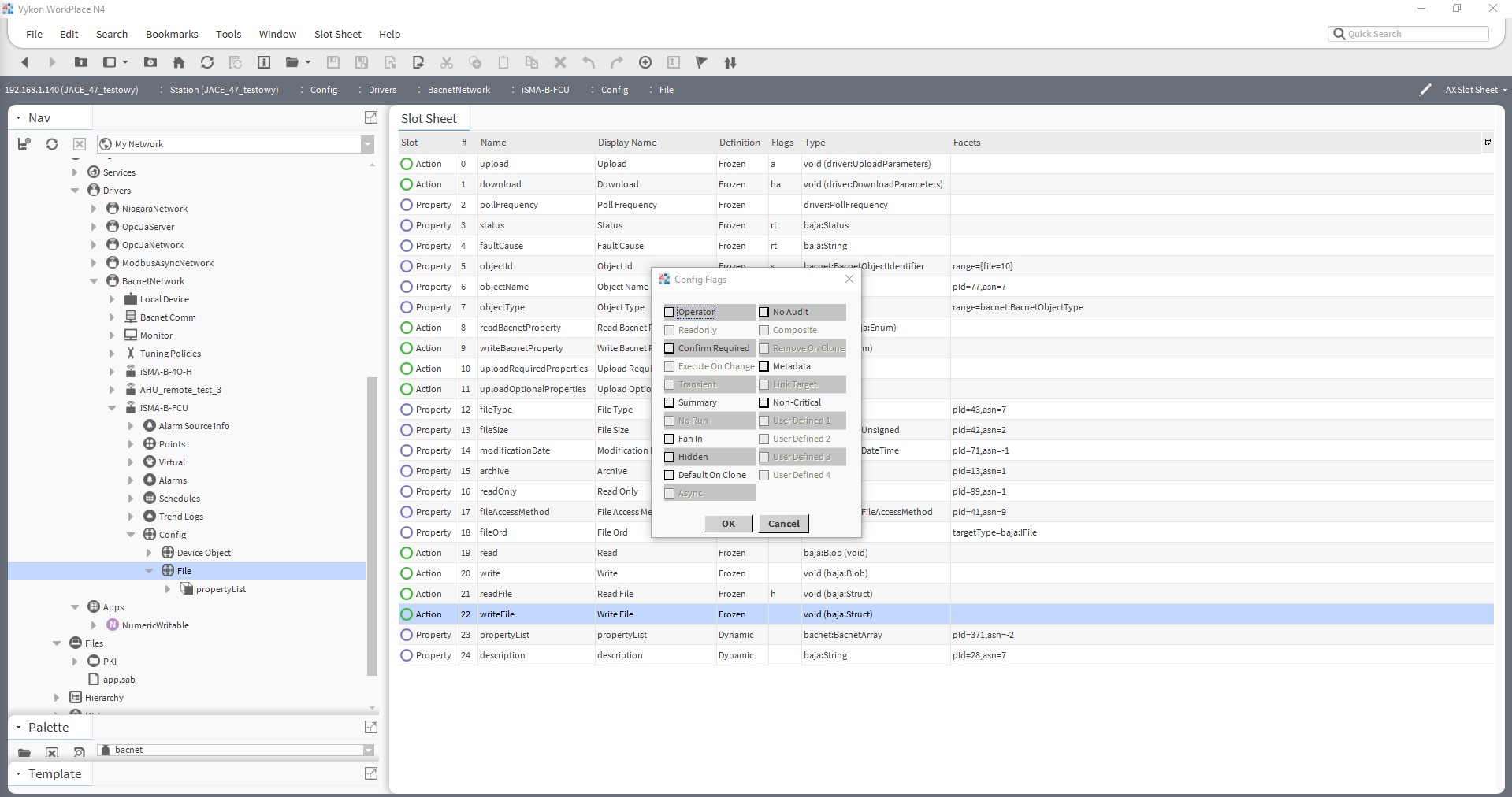
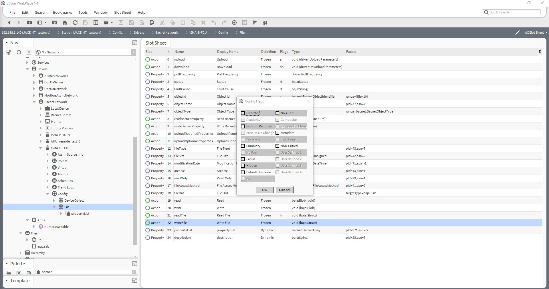
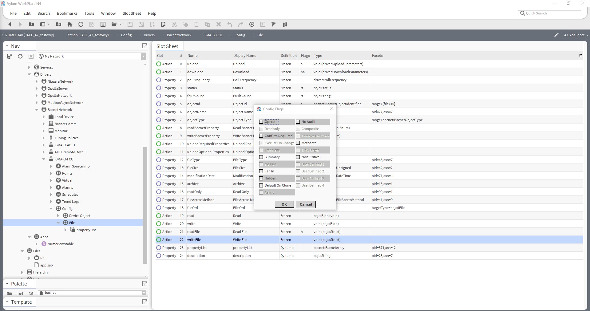
Open the 'AX Slot Sheet' for the 'File' type object. Right-click the 22nd slot, 'writeFile', select the 'Config Flags' option, and in the pop-up window uncheck the 'Hidden' option.

Figure 5. The "AX Slot Sheet" view for the "File" type object
Go to the 'AX Property Sheet' view for the 'File' type object, in the 'File Ord' slot select the 'File Ord Chooser' option. In the 'Files' folder, select the 'app.sab' file.

Figure 6. The "AX Slot Sheet" view for the "File" type object
Run the 'Write File' action on the 'File' component. When the configuration window appears, do not change anything and click OK. The application will be sent, the sending time is dependent on the size of application and communication baud rate for the BACnet network (for the 'Default_FCU' application and 115200 baud rate, the sending time is around 20 seconds). Finally, reboot the iSMA-B-FCU controller to initialize the application.

Figure 7. "Write File" action